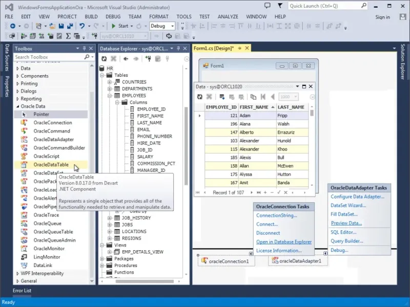
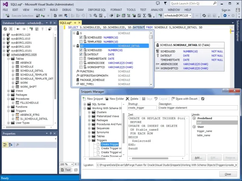
dbForge Fusion for Oracle is a powerful Visual Studio plugin that significantly boosts the productivity of Oracle database development while simplifying data management. Seamlessly integrated with Microsoft Visual Studio, this tool allows developers to efficiently explore and maintain existing databases, design complex SQL statements and queries, and manipulate data in various ways. Whether you're managing large-scale databases or crafting intricate SQL queries, dbForge Fusion for Oracle provides the tools you need to streamline your workflow and enhance your development process. Ideal for developers seeking a robust, user-friendly solution for Oracle database management.









Not gonna lie, dbForge Fusion has been pretty helpful for my projects. The debugging tool is great! Sometimes I feel it lacks depth in certain areas, though. Still, it’s quite handy when I need it!