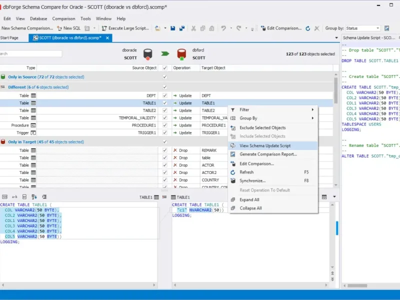
dbForge Schema Compare for Oracle is an essential tool for database schema comparison and synchronization, designed for both application developers and database administrators (DBAs). This powerful Oracle comparison tool helps you effortlessly identify changes in your database schema, highlighting all differences and enabling the creation of customized Oracle schema synchronization scripts. Whether you are managing updates or ensuring consistency across environments, dbForge Schema Compare for Oracle streamlines the process, making it an invaluable asset for maintaining the integrity and performance of your Oracle databases.






Benjamin Thompson
DbForge Schema Compare has some excellent features. I appreciate the detailed reports after comparisons! Though, I find the interface a bit cluttered at times. I’ll keep using it, but I hope for a more streamlined design!
Benjamin Thompson
DbForge Schema Compare has some excellent features. I appreciate the detailed reports after comparisons! Though, I find the interface a bit cluttered at times. I’ll keep using it, but I hope for a more streamlined design!
Mark Harris
Pretty good tool! I like how it integrates with what I already use. The comparisons are fairly quick and I got used to the layout fast. Just a few minor features I wish were available. But I’d definitely recommend it!