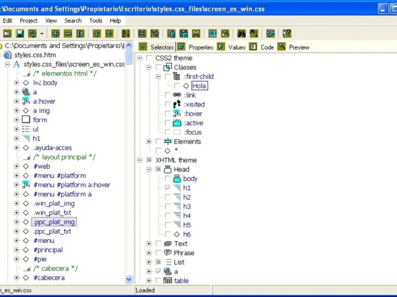
Astyle CSS Editor is an intuitive visual editor designed for effortless CSS (Cascading Style Sheets) creation and modification. With Astyle, you can style your webpage without writing any code. Simply select desired styles from a tree diagram and set property values through an easy-to-use tab interface. The editor also features a syntax-highlighting text editor for HTML, CSS, and XML, ensuring a seamless coding experience. Preview your webpage in both Internet Explorer and Firefox (additional component required for Firefox). Astyle CSS Editor makes web design accessible and efficient for everyone.





alflmaz
Really enjoyed using Astyle! The themes are pretty neat and the auto-completion feature is super handy. I found it easy to navigate. Just wish there were more tutorials to help new users!
Yuliya Sushkova
Just wow! Astyle has taken my coding skills up a notch! It’s super user-friendly and I love the customization options. I can’t stop using it! Seriously, if you’re into CSS, you NEED this app in your life! ❤️✨
Khadizhat Abdurakhmanova
Astyle is pure magic! I can’t believe how much easier it makes styling websites. The color palettes are to die for, and the support is great! My CSS skills have improved so much since I started using it!