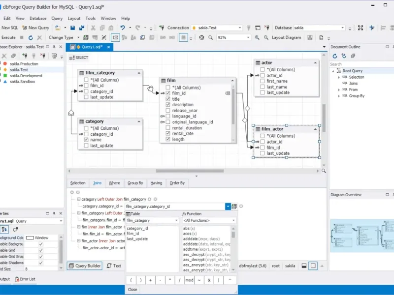
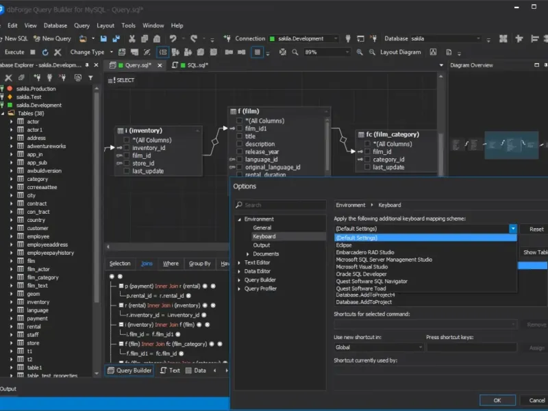
dbForge Query Builder for MySQL is a powerful visual tool designed to simplify the creation of MySQL queries. Whether you need a simple lookup or a complex JOIN, this tool has you covered. With broad compatibility options, it allows you to create and edit intricate MySQL queries effortlessly. Forget about typing code—just draw your query on an intuitive diagram. And if you ever need to write SQL manually, comprehensive suggestions will make it a breeze. Enhance your MySQL database management with dbForge Query Builder and experience a more efficient, user-friendly approach to query building.








alexandr plusnin
I really enjoy the dbForge Query Builder! It has some great features like the drag-and-drop functionality, which makes creating queries so much smoother. I wish there were more templates available though!
tanusergei
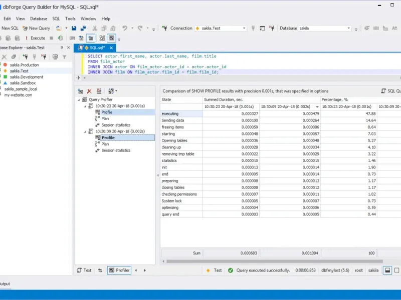
dbForge is decent for basic queries and the UI is clean. That said, I’ve run into issues with loading times and a few features being less responsive. I’m on the fence about recommending it to others right now.
valtrulippunov
The tool has potential, but there are some hiccups that make me hesitate. While I love the visual aspects, performance issues with larger queries have made it a bit of a chore at times.