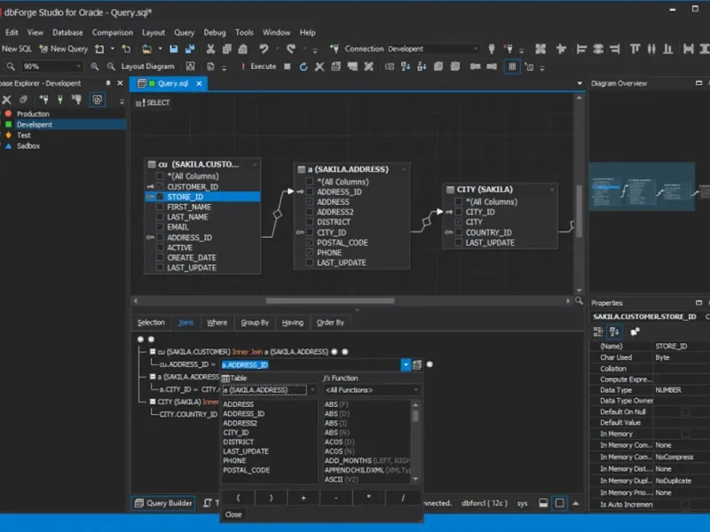
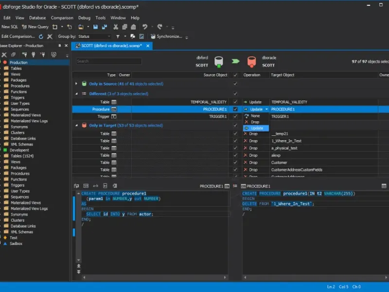
dbForge Studio for Oracle is a robust integrated development environment (IDE) designed to enhance the productivity of Oracle SQL developers. It accelerates PL/SQL coding and offers versatile data editing tools for managing both in-database and external data. The tool facilitates seamless data synchronization between different Oracle servers and automates schema change management during development. With a user-friendly interface similar to Microsoft Visual Studio, dbForge Studio for Oracle provides a comprehensive suite of features for efficient Oracle database management. Ideal for developers seeking to streamline their workflow and improve coding efficiency.




rennotsuki
dbForge Studio is really good! I love the code completion feature—it saves me so much typing. The interface is clean and attractive too. Just a really solid tool for my needs!
Elena Selyavina
This is the best database management tool I’ve ever used! The ease of access to all features blows my mind! It really helps me organize my project effectively. Love it!
efremovevgen7
Really happy with dbForge Studio! The installation was a breeze and everything works as expected. Would love to see more customizable features in future updates though! Overall, very good!