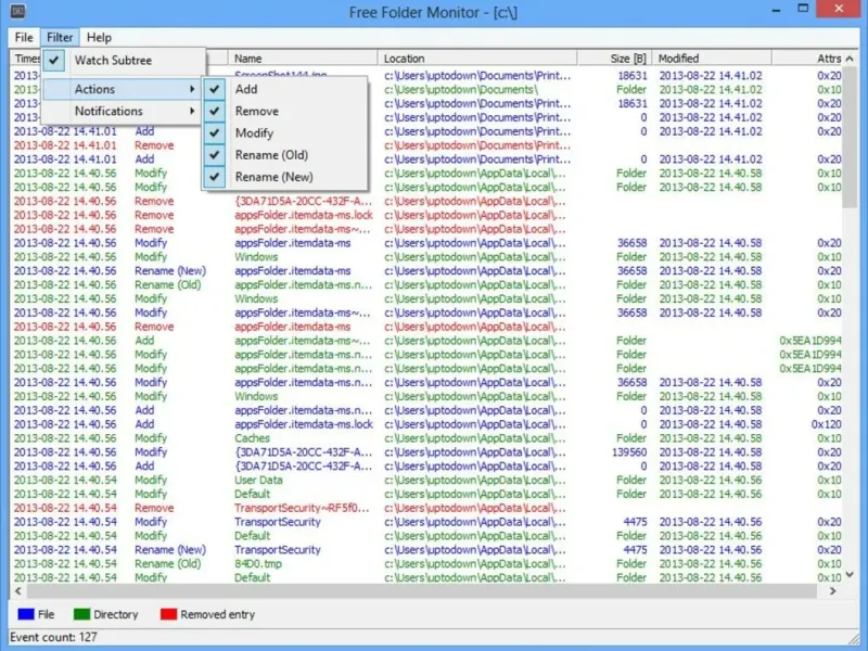
Free Folder Monitor is a powerful Java-based application designed to help you keep track of changes in your directories. With this tool, you can monitor multiple folders simultaneously for specific file types and execute custom commands on those files. The application provides real-time notifications in your system tray whenever a change occurs, along with detailed reports accessible from the main window. Its simple and intuitive interface makes it easy to use, even for non-English speakers. Free Folder Monitor supports running commands with unlimited parameters, offering flexibility and efficiency. Stay organized and in control with Free Folder Monitor, your go-to solution for folder monitoring needs.



y4eba_bagi_baby
This app rocks! I love the way it tracks changes in real-time. No more worrying about losing files. I just feel so relieved now! It’s like having a safety net for my digital world. Absolutely essential!
extrimbiznes
I’m happy with Free Folder Monitor! It’s intuitive, and I love the fact that I can customize alerts. However, I wish it had a few more features for deeper analysis. Still, I’d recommend it!
Igor Kuznetsov
Very good app! I love how it alerts me when changes are made to my files. It makes me feel so organized! A few quirks here and there, but great overall. Definitely worth the download if you need some file control!